Introduction to ScheduleReader™
Companies and organizations always strive to work hard towards stimulating employees’ motivation, improving company’s performance and, ultimately, achieving project success.
At times when all these aspirations depend on different factors, it is inevitable to adopt certain practices that would advance the working environment. For example, for the companies working on complex projects in large scale sectors such as construction, industrial manufacturing, oil and gas, and public utilities, it is imperative to practice project management.
The process of project management consists of several phases that are critical for successfully finishing a project so each needs to be carefully and properly executed. But the project management flow continually needs to be ameliorated so that key project’ deliverables are achieved. One essential factor in the project management process is the use of good project management software.
Organizations in the above-mentioned sectors generally plan their projects in Oracle® Primavera P6. For accessing these project plans, which are stored in Oracle’s database, is required to have a license. Obtaining licenses for all project participants might be costly, therefore many decide to buy a couple and to go with the .pdf reader as the tool for reading project plans.
But the upper management isn’t fully aware that this can be a risky way of managing a project, which can cause the project to fail. It can complicate the performance of all project participants and consequently prevent the progress or accomplishment of the project.
ScheduleReader is the software solution which can replace the .pdf reader and simplify the process of managing a project. It is considered as effective solution that contributes to all four phases that comprise the process of managing a project. By implementing the software in a specific working environment every project participant will be able to access the project plans without the need for an expensive Oracle license. It is possible to make the management of the project faster, more comfortable and definitely more functional.
The implementation of ScheduleReader in your environment can seem a challenging and unpleasant change for your project team, however it is extremely simple as ScheduleReader is a completely standalone solution and at the end, it will certainly bring a positive impact to your organization.

It is developed as an independent standalone software application, with the objective to offer a simple way of viewing project data without having Primavera P6 license. It supports project schedules exported in .XER, .XML and .XLS file formats. The viewer is designed with a highly customizable interface and overall organizational structure that resemble Oracle® Primavera P6.
This enables users to easily navigate through different tasks in the project. Choosing ScheduleReader™ as a software solution offers advantages to all project participants by giving them the possibility for a dynamic overview of the project, simple comparison of project’s baselines, easy navigation through activities and prompt reporting on project’s status.
Key benefits of ScheduleReader™ that boost success
As must have P6 addition to you project management software suit ScheduleReader™ offers improved visualisation of project data and sharing of project information.
When it comes to the company’s and project teams’ benefits, it guarantees establishing better communication and collaboration. On the other hand, when it comes to the project, ScheduleReader™ enables better budget and time management, facilitates the process of monitoring and guarantees improved control, contributing to on schedule project delivery.
ScheduleReader Standard and PRO
There are two versions of the ScheduleReader software that are developed to answer different company and project needs. ScheduleReader Standard is designed to modernize the work and provide benefits for all project teams and stakeholders who are currently viewing the plans in PDF or XLS.
On the hard, for the experienced project professionals who need to analyze schedules, create reports, better visualize and present summaries of complex project data, ScheduleReader PRO was developed – a version consisted of ScheduleReader Standard with additional features for reports generation and KPI analysis that allows you to quickly generate rich visual reports with a single click of a button.
What can you do with this software?
There are many key features that help positioning ScheduleReader ™ as the optimal solution for viewing project plans created in Oracle® Primavera P6. Some of them are the following:
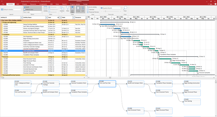
- Activity View
Allows users to have a clear overview and a detailed graphical representation of all open project activities. With this customizable window, users can have an organized view of project’s specifics; they can create Groups, Filters and Sorts with multiple codes and UDFs; save the views as a layout and even customize the bars in the Gantt chart.
- Trace Logic View
Combined with ‘Activity View’, this feature can be used for in-depth analysis of the project schedule activities. For example, when one activity is selected in the ‘Activity View’ the user can view its predecessor and successor activities in the ‘Trace Logic View’. For the users who would need to compare up to four baselines for a particular project schedule and get a graphical display of the project’s specifics, ScheduleReader™ provides the feature ‘Baselines View’.

- Progress Update
Very important feature which gives the possibility to give constructive feedback, as well as to propose updates for % Complete, Actual Start, Actual Finish, Activity Status and Activity Codes, which can be accepted and rejected by their superiors. This feature is perfect for field work as it gives you the opportunity to propose activity updates without interfering with the original project schedule file.

- Resource Usage Profile View
By setting the timescale for displaying data values, the users can view the quantity information for resources or roles or analyze their costs.
- S-Curves
Help for a graphical presentation of cumulative costs and units. With this feature users can see how planned and actual quantities are plotted.

- Bar Customization
Enables adding new bar types, removing the unnecessary ones or making modifications. User can create view that is specific for its working team and share it with his team members.
- Graphical Reports Generation
Create default and custom reports, analyze project KPIs and schedule quality, measure the project progress and communicate information more effectively with all project stakeholders.

Note: this is a guest Post by ScheduleReader






